Ransomhub
Compare
Parsing: enabled
Known RaaS
Description
Our team members are from different countries and we are not interested in anything else, we are only interested in dollars.
We do not allow CIS, Cuba, North Korea and China to be targeted.
Re-attacks are not allowed for target companies that have already made payments.
We do not allow non-profit hospitals and some non-profit organizations be targeted.
Ransom notes4
- readme_[id]_4.txt txt
- readme_[id]_3.txt txt
- readme_[id].txt txt
- readme_[id]_2.txt txt
Tox2
| Tox |
|---|
| 4D598799696AD5399FABF7D40C4D1BE9F05D74CFB311047D7391AC0BF64BED47B56EEE66A528 |
| 4E4781574FAB76B417F106F8E3DEFFD0D8E826F47D3BD9219B4EC9520C20CE68257E179403B0 |
Urls2
File servers25
Chat servers19
Activity (interactive) 868
Posts868
| Date | Title | Description | Screen |
|---|---|---|---|
| europtec.com | Screen | ||
| delta-life.com | Screen | ||
| intellioan.com | Screen | ||
| jackpotjunction.com | Screen | ||
| www.assisi.nl | Screen | ||
| phaus.us&phakr.com&phabodysystems.com | Screen | ||
| www.bassi.it | Screen | ||
| www.allmilmoe.com | Screen | ||
| brattenelectrictn.com | Screen | ||
| www.hongthongrice.com | Screen | ||
| www.fkm-elemente.de | Screen | ||
| conterra.com | Screen | ||
| www.DSelectrical.com | Screen | ||
| www.carolinaac.com | Screen | ||
| www.garbinc.com | Screen | ||
| www.mododoc.com | Screen | ||
| www.argentosc.com | Screen | ||
| www.ripplejunction.com | Screen | ||
| www.creativelogisticservices.com | Screen | ||
| www.afnigc.ca | Screen | ||
| www.cormidom.com.do | Screen | ||
| www.lions-online.org | Screen | ||
| www.solidworld.it | Screen | ||
| www.s3s.com | Screen | ||
| www.rivaldt.com | Screen | ||
| OMLTD.CO.JP | Screen | ||
| technicare.com | Screen | ||
| cisd.org | Screen | ||
| mnm.hu | Screen | ||
| texascompressionservices.com | Screen | ||
| www.solventacentroamerica.com | Screen | ||
| www.exemplar.com | Screen | ||
| gbsn.com.br | Screen | ||
| www.sinkdirect.com | Screen | ||
| www.broadmoormethodist.org | Screen | ||
| www.parklandmanufacturing.com | Screen | ||
| www.solinst.com | Screen | ||
| www.allstarhealthcaresolutions.com | |||
| www.njcalwe.com | Screen | ||
| www.gcsnet.com | Screen | ||
| www.core-1.com | Screen | ||
| www.esquirebrands.com | Screen | ||
| www.avalonapparel.com | Screen | ||
| www.oneupinnovations.com | Screen | ||
| www.scpautomation.com | Screen | ||
| www.gestionquintessence.com | Screen | ||
| www.engines.man.eu | Screen | ||
| www.abmenviro.ca | Screen | ||
| www.accessfinanceonline.com | Screen | ||
| www.ahmadiyya.ca | Screen | ||
| www.elizajennings.org | Screen | ||
| www.mslglobalexp.com | Screen | ||
| www.georgehay.co.uk | Screen | ||
| georghay.co.uk | |||
| www.janvier-labs.com | Screen | ||
| controlledair.com | Screen | ||
| www.baxterlaboratories.com | Screen | ||
| ccktech.com | Screen | ||
| oneill.com | Screen | ||
| www.jhayber.com | Screen | ||
| www.ameda.com | Screen | ||
| dtrglaw.com | Screen | ||
| jennyyoo.com | Screen | ||
| idcconstruction.com | Screen | ||
| www.raymond.in | Screen | ||
| www.visualisation.one | Screen | ||
| dccsagroup.com&csahome.com | Screen | ||
| www.hexosys.com | Screen | ||
| www.dcarosolutions.com | Screen | ||
| mitchellmcnutt.com | Screen | ||
| www.jpwindustries.com | Screen | ||
| total-ps.com | Screen | ||
| bayvillage.org | Screen | ||
| wheats.com | Screen | ||
| srmg.com.au | Screen | ||
| www.portlandschools.org | Screen | ||
| www.hinton.ca | Screen | ||
| www.centersheetmetal.com | Screen | ||
| www.convention.qc.ca | Screen | ||
| hickorylaw.com | Screen | ||
| lovesac.com | Screen | ||
| www.cda.be | Screen | ||
| www.black-star.fr | Screen | ||
| www.japanrebuilt.jp | Screen | ||
| www.sunsweet.com | Screen | ||
| dsrny.com | Screen | ||
| goencon.com | Screen | ||
| familychc.com | Screen | ||
| andreyevengineering.com | Screen | ||
| www.casinoessentials.com | Screen | ||
| www.journeyoilfield.net | Screen | ||
| www.townofbourne.com | Screen | ||
| www.nasonptc.com | Screen | ||
| teamwass.com | Screen | ||
| www.envirolabsinc.com | Screen | ||
| www.kppm.com | Screen | ||
| www.newburghhealthcarecenter.com | Screen | ||
| www.obrienavocats.qc.ca | Screen | ||
| www.cmsg.cl | Screen | ||
| www.amerasphalt.com | Screen | ||
| www.emeryair.net | Screen | ||
| welcompanies.com | Screen | ||
| www.avalon-hotel.com | Screen | ||
| www.rgb.com | Screen | ||
| www.wpisd.com | Screen | ||
| www.ateliermonarque.com | Screen | ||
| www.confabca.com | Screen | ||
| www.bwdtechnology.com | Screen | ||
| hgmlegal.com | Screen | ||
| compactmould.com | Screen | ||
| denbyco.co.uk | Screen | ||
| www.famcomachine.com | Screen | ||
| ondaralogistica.com | Screen | ||
| alleghenybradford.com | Screen | ||
| www.electro-fusion.com | Screen | ||
| www.midwestvascular.net | Screen | ||
| www.witheyaddison.com | Screen | ||
| www.nola-law.com | Screen | ||
| guadeloupeformation.com | Screen | ||
| headcount.com | Screen | ||
| jindalgroup.com | Screen | ||
| www.elecgalapagos.com.ec | Screen | ||
| www.fla-esq.com | Screen | ||
| www.saracenproperties.com | Screen | ||
| eaglepost.com | Screen | ||
| gilcar.co | Screen | ||
| www.okddsi.net | Screen | ||
| zsattorneys.com | Screen | ||
| www.pransystems.com | Screen | ||
| www.phdental.com | Screen | ||
| www.riverdale.edu | Screen | ||
| haleycomfort.com | Screen | ||
| www.mwmechanicalinc.com | Screen | ||
| www.alphamedctr.com | Screen | ||
| www.ccttechnologies.com | Screen | ||
| www.copleystoughton.com | Screen | ||
| www.macmed.com | Screen | ||
| www.macter.com | Screen | ||
| lekiaviation.com | Screen | ||
| bisindustries.com | Screen | ||
| saulttribe.com/kewadin.com | Screen | ||
| www.rowetactical.com | Screen | ||
| www.transcend-info.com | Screen | ||
| www.naga.ae | Screen | ||
| www.cityoftarrant.com | Screen | ||
| www.imgenterprises.com | Screen | ||
| www.solardatasystems.com | Screen | ||
| www.310tempering.com | Screen | ||
| www.colacouronnelocations.com | Screen | ||
| brockbanks.co.uk | Screen | ||
| www.calspa.it | Screen | ||
| enventuregt.com | Screen | ||
| snoqualmietribe.us | Screen | ||
| askgs.ma | Screen | ||
| slchc.edu | Screen | ||
| weathersa.co.za | Screen | ||
| alderconstruction.com | Screen | ||
| steveallcorn.remax.com | Screen | ||
| bergconst.com | Screen | ||
| burdickpainting.com | Screen | ||
| columbiacabinets.com | Screen | ||
| ekvallbyrne.com | Screen | ||
| krmcustomhomes.com | Screen | ||
| laderalending.com | Screen | ||
| minnesotaexteriors.com | Screen | ||
| rogerspetro.com | Screen | ||
| sundanceliving.com | Screen | ||
| thejdkgroup.com | Screen | ||
| twncomm.com | Screen | ||
| primesourcestaffing.com | Screen | ||
| komline.com | Screen | ||
| bazcooil.com | Screen | ||
| sdfab.com | Screen | ||
| kaplanstahler.com | Screen | ||
| www.jsp.com | Screen | ||
| Hpisd.org | Screen | ||
| wwcsd.net | Screen | ||
| teamues.com | Screen | ||
| sautech.edu | Screen | ||
| annegrady.org | Screen | ||
| escada.com | Screen | ||
| sportadmin.se | Screen | ||
| www.aymcdonald.com | Screen | ||
| capstoneins.ca | Screen | ||
| clarkfreightways.com | Screen | ||
| alojaimi.com | Screen | ||
| www.aswgr.com | Screen | ||
| heartlandrvs.com | Screen | ||
| gaheritagefcu.org | Screen | ||
| www.origene.com | Screen | ||
| www.wongfleming.com | Screen | ||
| smithmidland.com | Screen | ||
| midwaymetals.com.vn | Screen | ||
| www.healthcarewithinreach.org | Screen | ||
| www.pcm.com.mx | Screen | ||
| samsill.com | Screen | ||
| archaeologicalresearchservices.com | Screen | ||
| www.missionbank.bank | Screen | ||
| sdkgroup.com | Screen | ||
| www.manpower.com | Screen | ||
| ilemgroup.com | Screen | ||
| www.grohe.com | Screen | ||
| www.americanstandard-us.com | Screen | ||
| miedemaproduce.com | Screen | ||
| precisionmechsd.com | Screen | ||
| whychoosebw.com | Screen | ||
| boardman-hamilton.com | Screen | ||
| supremegroup.co.in | Screen | ||
| bsegroup.it | Screen | ||
| www.solariumrevestimentos.com.br | Screen | ||
| www.liteputer.com.tw | Screen | ||
| AKConstructors.com | Screen | ||
| www.eurocert.pl | Screen | ||
| udb.net | Screen | ||
| Intelservice.com | Screen | ||
| healthcarewithinreach.org | Screen | ||
| mi.edu | Screen | ||
| www.leaguecenter.org | Screen | ||
| www.temotekstil.com.tr | Screen | ||
| www.excelresourcing.co.uk | Screen | ||
| www.mie.com.my | Screen | ||
| www.rotaryeng.co.th | Screen | ||
| www.primalwear.com | Screen | ||
| www.fairhallzhang.com | Screen | ||
| xtremmedia.com | Screen | ||
| amerplumb.com | Screen | ||
| www.wisesocon.com | Screen | ||
| castlehillha.co.uk | Screen | ||
| drive-lines.com | Screen | ||
| sahpetrol.com.tr | Screen | ||
| acquafertil.com.br | Screen | ||
| molars.co.ke | Screen | ||
| www.alliancemat.com | Screen | ||
| www.geedingconstruction.com | Screen | ||
| groupegm.com | Screen | ||
| lianbeng.sg | Screen | ||
| www.metlife.com | Screen | ||
| asesoriacamen.es | Screen | ||
| www.psccorporation.com | Screen | ||
| nigico.gr | Screen | ||
| diazfoodsolutions.es | Screen | ||
| sensualcollection.com | Screen | ||
| intellinet-es.com | Screen | ||
| www.mccoyglobal.com | Screen | ||
| www.semfin.com | Screen | ||
| www.marietta-city.org | Screen | ||
| www.groupe-setcar.com.tn | Screen | ||
| gilariver.org | Screen | ||
| tabocas.com.br | Screen | ||
| www.tekni-plex.com | Screen | ||
| planetgroup.co.il | Screen | ||
| choicemg.com | Screen | ||
| medisecure.com.au | Screen | ||
| redknee.com | Screen | ||
| nbleisuretrust.org | Screen | ||
| www.specialtree.com | Screen | ||
| bushandburchett.com | Screen | ||
| SWDAKOTAH.COM | Screen | ||
| scania.pl | Screen | ||
| www.aflak.com.sa | Screen | ||
| Levinlaw.com | Screen | ||
| tekni-plex.com | Screen | ||
| www.hashem-contracting.com | Screen | ||
| recope.go.cr | Screen | ||
| tectaamerica.com | Screen | ||
| womenscare.com | Screen | ||
| greenscape.us.com | Screen | ||
| mpdory.com | Screen | ||
| www.lasalleinc.com | Screen | ||
| inia.es | Screen | ||
| pro-mec.com | Screen | ||
| hanwhacimarron.com | Screen | ||
| frigopesca.com.ec | Screen | ||
| islandphoto.com | Screen | ||
| troxlerlabs.com | Screen | ||
| www.d47.org | Screen | ||
| internetway.com.br | Screen | ||
| KHKKLOW.com | Screen | ||
| www.iscinc93.com | Screen | ||
| www.fibrogen.com | Screen | ||
| www.z2data.com | Screen | ||
| www.giorgiovisconti.it | Screen | ||
| www.kiswire.com | Screen | ||
| www.dalgroup.com | Screen | ||
| www.goethe-university-frankfurt.de | Screen | ||
| www.wsgcpa.com | Screen | ||
| www.sefiso-atlantique.fr | Screen | ||
| marietta-city.org | Screen | ||
| westbornmarket.com | Screen | ||
| www.lasalle.com | Screen | ||
| shapesmfg.com | Screen | ||
| everde.com | Screen | ||
| qualitybillingservice.com | Screen | ||
| tascosaofficemachines.com | Screen | ||
| costelloeye.com | Screen | ||
| www.aras-group.ae | Screen | ||
| ppotts.com | Screen | ||
| corenroll.com | Screen | ||
| alleghenycontract.com | Screen | ||
| tappi.org | Screen | ||
| times-supermarket.com | Screen | ||
| wheelerassoc.com | Screen | ||
| gronercrm.com.br | Screen | ||
| bolognafc.it | Screen | ||
| www.bent-tree.com | Screen | ||
| facilcreditos.co | Screen | ||
| osmedica.com.ar | Screen | ||
| reliv.la | Screen | ||
| walkingtree.org | Screen | ||
| cal-tool.com | Screen | ||
| OfficeZilla.com | Screen | ||
| karberinsulation.com | Screen | ||
| coppelltx.gov | Screen | ||
| isd109.org | Screen | ||
| parkleigh.com | Screen | ||
| dienesusa.com | Screen | ||
| yunker.com | Screen | ||
| minneapolisparks.org | Screen | ||
| maynard.k12.ma.us | Screen | ||
| www.itlindia.com | Screen | ||
| blr.com | Screen | ||
| curenta.com | Screen | ||
| www.cobeldarou.com | Screen | ||
| www.damcapital.in | Screen | ||
| scalar.co.il | Screen | ||
| polaraire.com | Screen | ||
| chsplumbing.com | Screen | ||
| tempaircompany.com | Screen | ||
| smawins.net | Screen | ||
| wulffco.com | Screen | ||
| interborosd.org | Screen | ||
| 3ccaresystems.com | Screen | ||
| brylesresearch.com | Screen | ||
| hartmannbund.de | Screen | ||
| citywestcommercials.co.uk | Screen | ||
| thinkecs.com | Screen | ||
| Thebike.com | Screen | ||
| www.depewgillen.com | Screen | ||
| totaldevelopmentsolutions.com | Screen | ||
| jergenspiping.com | Screen | ||
| sealevelinc.com | Screen | ||
| Jornstax.com | Screen | ||
| waive.com.au | Screen | ||
| allconstructiongroupwv.com | Screen | ||
| jhs.co.uk | Screen | ||
| potteau.com | Screen | ||
| www.gob.mx | Screen | ||
| fortinainvestments.com | Screen | ||
| Medigroup.ca | Screen | ||
| www.guymontigers.com | Screen | ||
| potteau.be | Screen | ||
| nynewspapers.com | Screen | ||
| comarchs.com | Screen | ||
| tolbertlegal.com | Screen | ||
| bitquail.com | Screen | ||
| bartleycorp.com | Screen | ||
| interlabel.be | Screen | ||
| del-electric.com | Screen | ||
| www.fdc.ie | Screen | ||
| www.cenergica.com | Screen | ||
| www.bluco.com | Screen | ||
| nelconinc.biz | Screen | ||
| geminiindustriesinc.com | Screen | ||
| www.msdl.ca | Screen | ||
| brandenburgerplumbing.com | Screen | ||
| arcoexc.com | Screen | ||
| metroelectric.com | Screen | ||
| sector5.ro | Screen | ||
| nwhealthporter.com | Screen | ||
| pacificglazing.com | Screen | ||
| apoyoconsultoria.com | Screen | ||
| sundt.com | Screen | ||
| maxdata.com.br | Screen | ||
| goodline.com.au | Screen | ||
| kenanasugarcompany.com | Screen | ||
| www.schweiker.de | Screen | ||
| www.drbutlerandassociates.com | Screen | ||
| www.mssupply.com | Screen | ||
| fullfordelectric.com | Screen | ||
| csucontracting.com | Screen | ||
| redphoenixconstruction.com | Screen | ||
| krigerconstruction.com | Screen | ||
| caseconstruction.com | Screen | ||
| lambertstonecommercial.com | Screen | ||
| bravodigitaltrader.co.uk | Screen | ||
| www.sym-global.com | Screen | ||
| www.fatboysfleetandauto.com | Screen | ||
| www.tetco-group.com | Screen | ||
| www.tigre.gob.ar | Screen | ||
| www.usm.cl | Screen | ||
| www.ua4rent.com | Screen | ||
| www.rosito-bisani.com | Screen | ||
| obe.com | Screen | ||
| lighthouseelectric.com | Screen | ||
| eap.gr | Screen | ||
| granjazul.com | Screen | ||
| www.mabeglobal.com | Screen | ||
| illumin8global.com | Screen | ||
| tlie.org | Screen | ||
| nagucoop.com | Screen | ||
| www.baymark.com | Screen | ||
| noblehouse.com.ph | Screen | ||
| hcfinc.com | Screen | ||
| www.ztexconstruction.com | Screen | ||
| flueid.com | Screen | ||
| guymontigers.com | Screen | ||
| harrispersonalinjury.com | Screen | ||
| payxpress.co.il | Screen | ||
| melangesystems.com | Screen | ||
| mkarrari.com.br | Screen | ||
| www.olanocorp.com | Screen | ||
| Groupseco.com | Screen | ||
| www.oma.aero | Screen | ||
| bulloch.solutions | Screen | ||
| www.kciconst.com | Screen | ||
| www.resourceinternational.com | Screen | ||
| passivecomponent.com | Screen | ||
| elnamagnetics.com | Screen | ||
| tkg.com | Screen | ||
| lpahorticole.faylbillot.educagri.fr | Screen | ||
| bwdtechnology.com | Screen | ||
| davisbrothersinc.com | Screen | ||
| polypane.be | Screen | ||
| dennissupply.com | Screen | ||
| specpro-inc.com | Screen | ||
| semna.fr | Screen | ||
| 1doc.sg | Screen | ||
| mauguio-carnon.com | Screen | ||
| donbosco-landser.net | Screen | ||
| www.stivo.com | Screen | ||
| yorozu-corp.co.jp | Screen | ||
| qs-group.com | Screen | ||
| mh-mech.com | Screen | ||
| sizeloveconstruction.com | Screen | ||
| clinicia.com | Screen | ||
| paciente.sempremedico.com.br | Screen | ||
| starhealth.in | Screen | ||
| Astolabs.com | Screen | ||
| Alqaryahauction.com | Screen | ||
| www.qal.com | Screen | ||
| www.proflex.ro | Screen | ||
| www.icp.pr.gov | Screen | ||
| www.chiltonisd.org | Screen | ||
| www.kersey.net | Screen | ||
| www.aristoiclassical.org | Screen | ||
| www.camelotservices.com | Screen | ||
| HiCare.net | Screen | ||
| Bigpharmacy.com.my | Screen | ||
| powiatjedrzejow.pl | Screen | ||
| Astolabs.com | ASTO LABS | Screen | ||
| transport-system.com | Screen | ||
| DoctorsToYou.com | Screen | ||
| Horsesportireland.ie | Screen | ||
| G-plans.com | Screen | ||
| Fpapak.org | Screen | ||
| basarsoft.com.tr | Screen | ||
| medicato.com | Screen | ||
| saizeriya.co.jp | Screen | ||
| confidencegroup.com.bd | Screen | ||
| NextStage.AI | Screen | ||
| practicesuite.us | Screen | ||
| peorialawyers.com | Screen | ||
| medexhco.com | Screen | ||
| blalockcompanies.com | Screen | ||
| okcabstract.com | Screen | ||
| nspproteins.com | Screen | ||
| autodoc.pro | Screen | ||
| trulysmall.com | Screen | ||
| canstarrestorations.com | Screen | ||
| www.ravencm.com | Screen | ||
| omniboxx.nl | Screen | ||
| winwinza.com | Screen | ||
| releese.io | Screen | ||
| kleberandassociates.com | Screen | ||
| enterpriseoutsourcing.com | Screen | ||
| mccartycompany.com | Screen | ||
| bypeterandpauls.com | Screen | ||
| domainindustries.com | Screen | ||
| ironmetals.com | Screen | ||
| rollxvans.com | Screen | ||
| markdom.com | Screen | ||
| appweb.usinacoruripe.com.br | Screen | ||
| rockymountaingastro.com | Screen | ||
| www.contegritygroup.com | Screen | ||
| PipelBiz.com | Screen | ||
| www.law-taxes.pl | Screen | ||
| www.tokiwa-group.co.jp | Screen | ||
| www.careco.se | Screen | ||
| www.vbrlogistica.com.br | Screen | ||
| www.naniwa-pump.co.jp | Screen | ||
| libraries.delaware.gov | Screen | ||
| gsdwi.org | Screen | ||
| tellurianinc.org | Screen | ||
| bakpilic.com.tr | Screen | ||
| savannahcandy.com | Screen | ||
| Acho.io | Screen | ||
| virainsight.com | Screen | ||
| aroma.com.tr | Screen | ||
| rarholding.com | Screen | ||
| advbe.com | Screen | ||
| libertyfirstcu.com | Screen | ||
| avl1.com | Screen | ||
| www.galloway-macleod.co.uk | Screen | ||
| ringpower.com | Screen | ||
| www.plumbersstock.com | Screen | ||
| www.nikpol.com.au | Screen | ||
| www.quenotedeporten.com | Screen | ||
| capecodacademy.org | Screen | ||
| www.8010urbanliving.com | Screen | ||
| www.faithfc.org | Screen | ||
| www.adantia.es | Screen | ||
| topdoctors.com | Screen | ||
| www.taperuvicha.com | Screen | ||
| www.tta.cls | Screen | ||
| oipip.gda.pl | Screen | ||
| kryptonresources.com | Screen | ||
| www.atlcc.net | Screen | ||
| accuraterailroad.com | Screen | ||
| advantagecdc.org | Screen | ||
| lafuturasrl.it | Screen | ||
| www.southeasternretina.com | Screen | ||
| thornton-inc.com | Screen | ||
| mechdyne.com | Screen | ||
| www.galgorm.com | Screen | ||
| allamericanpoly.com | Screen | ||
| www.vinatiorganics.com | Screen | ||
| americagraphics.com | Screen | ||
| www.unige.it | Screen | ||
| www.dpe.go.th | Screen | ||
| www.bsg.com.au | Screen | ||
| www.avf-biomedical.com | Screen | ||
| cardiovirginia.com | Screen | ||
| briedis.lt | Screen | ||
| kawasaki.eu | Screen | ||
| phdservices.net | Screen | ||
| Inglenorth.co.uk | Screen | ||
| cps-k12.org | Screen | ||
| inorde.com | Screen | ||
| cbt-gmbh.de | Screen | ||
| tri-tech.us | Screen | ||
| www.towellengineering.net | Screen | ||
| www.parknfly.ca | Screen | ||
| www.galgorm.com<Auction> | Screen | ||
| www.pcipa.com | Screen | ||
| www.bennettcurrie.co.nz | Screen | ||
| plannedparenthood.org | Screen | ||
| inlighten.net<Disclose> | Screen | ||
| gardenhomesmanagement.com | Screen | ||
| wilmingtoncc.org | Screen | ||
| www.sanyo-bussan.co.jp | Screen | ||
| www.pokerspa.it | Screen | ||
| www.amberbev.com | Screen | ||
| Removal.AI | Screen | ||
| www.sanyo-av.com<Taiwan> | Screen | ||
| www.schneider.ch | Screen | ||
| www.electriforce.com | Screen | ||
| ciot.com | Screen | ||
| www.nissan-dubai.com | Screen | ||
| grant-associates.uk.com | Screen | ||
| www.timortelecom.tl | Screen | ||
| www.mineduc.gob.gt | Screen | ||
| www.suvacity.org | Screen | ||
| www.iph-bet.fr | Screen | ||
| www.johnkellys.com | Screen | ||
| www.fenceauthority.com | Screen | ||
| www.gruyeria.ch | Screen | ||
| www.lfewines.com | Screen | ||
| www.citebd.org | Screen | ||
| www.ramoncorripio.com | Screen | ||
| www.iiitd.ac.in | Screen | ||
| www.swinburne.edu | Screen | ||
| www.primariatm.ro | Screen | ||
| lmgroup.com<Disclose> | Screen | ||
| glasstile.com | Screen | ||
| rainierarms.com | Screen | ||
| dpfza.gov.dj | Screen | ||
| www.polycohealthline.com | Screen | ||
| www.chwa.com.tw | Screen | ||
| www.patelco.org<Disclose> | Screen | ||
| htsusa.com | Screen | ||
| www.spie-tec.de | Screen | ||
| www.smarterp.com<Auction> | Screen | ||
| www.alabamaplate.com | Screen | ||
| www.smarterp.com | Screen | ||
| prasarana.com.my | Screen | ||
| ccsdschools.com<disclose> | Screen | ||
| saudi arabia(general secretariat of the military service council) | Screen | ||
| capitalfund1.com | Screen | ||
| www.banhampoultry.co.uk | Screen | ||
| inlighten.net | Screen | ||
| blowerdempsay.com | Screen | ||
| imobesidade.com.br | Screen | ||
| OSG.COM | Screen | ||
| rationalenterprise.com<disclose> | Screen | ||
| www.jgsummit.com.ph <update> | Screen | ||
| ccsdschools.com | Screen | ||
| www.albynhousing.org.uk | Screen | ||
| www.lennartsfors.com | Screen | ||
| www.allanmcneill.co.nz | Screen | ||
| www.martinswood.herts.sch.uk | Screen | ||
| www.gmchc.org | Screen | ||
| www.regentcaravans.com.au | Screen | ||
| www.netconfig.co.za | Screen | ||
| www.manotherm.ie | Screen | ||
| nrcollecties.nl | Screen | ||
| www.wmwmeyer.com | Screen | ||
| www.vinakom.com | Screen | ||
| www.patelco.org<Auction> | Screen | ||
| ljglaw.com | Screen | ||
| www.aaconsultinc.com | Screen | ||
| www.isnart.it | Screen | ||
| www.atwoodcherny.com | Screen | ||
| police.praca.gov.pl | Screen | ||
| infotexim.pe<Auction> | Screen | ||
| bedford.k12.oh.us | Screen | ||
| naturalcuriosities.com | Screen | ||
| Jeffersoncountyclerk.org | Screen | ||
| alliuminteriors.co.nz | Screen | ||
| lmgroup.com | Screen | ||
| dhcgrp.com | Screen | ||
| pierrediamonds.com.au | Screen | ||
| golfoy.com | Screen | ||
| inv-dar.com | Screen | ||
| inv-darbank.com | Screen | ||
| rationalenterprise.com | Screen | ||
| modernceramics.com | Screen | ||
| hudsoncivil.com.au | Screen | ||
| www.jgsummit.com.ph | Screen | ||
| amplicon.com | Screen | ||
| infotexim.pe | Screen | ||
| kempe.com.au | Screen | ||
| www.sobha.com | Screen | ||
| hlbpr.com | Screen | ||
| www.bahia-principe.com | Screen | ||
| www.normandydiesel.fr | Screen | ||
| retaildatallc.com | Screen | ||
| mcdowallaffleck.com.au | Screen | ||
| effinghamschools.com | Screen | ||
| wgma.org | Screen | ||
| biggreenegg.com | Screen | ||
| nydj.com | Screen | ||
| www.pharm-int.com | Screen | ||
| verwarmingheyndrickx.be | Screen | ||
| welevelup.com | Screen | ||
| udch.in.th | Screen | ||
| labor-koblenz.de | Screen | ||
| www.neurologicalinstitute.com | Screen | ||
| www.castelligroup.com | Screen | ||
| www.whittakersystem.com | Screen | ||
| ach.co.th | Screen | ||
| bpjaguar.com | Screen | ||
| oficina.oficinadasfinancas.com.br | Screen | ||
| mrhme.org | Screen | ||
| panitchlaw.com | Screen | ||
| cminsulation.com | Screen | ||
| baytoti.com | Screen | ||
| sigmacontrol.eu | Screen | ||
| www.byzan.com | Screen | ||
| www.garudafood.com | Screen | ||
| www.kumagaigumi.co.jp | Screen | ||
| www.glowfm.nl | Screen | ||
| www.erma-rtmo.it | Screen | ||
| metalfrio.com.br | Screen | ||
| www.newcastlewa.gov | Screen | ||
| pgd.pl | Screen | ||
| www.hlbpr.com | Screen | ||
| ceopag.com.br / ceofood.com.br | Screen | ||
| www.benchinternational.com | Screen | ||
| www.cameronhodges.com | Screen | ||
| eni.com&mellitahog.ly | Screen | ||
| www.zepter.de | Screen | ||
| www.riteaid.com | Screen | ||
| www.netavent.dk | Screen | ||
| www.lynchaluminum.com | Screen | ||
| www.eurostrand.de | Screen | ||
| www.bfcsolutions.com | Screen | ||
| baiminstitute.org | Screen | ||
| hcri.edu | Screen | ||
| midamea.com<Auction> | Screen | ||
| aedifica.com | Screen | ||
| www.swcs-inc.com | Screen | ||
| www.daesangamerica.com | Screen | ||
| www.finecopneumatica.com | Screen | ||
| www.hauptmann.at | Screen | ||
| www.sfmedical.de | Screen | ||
| floridahealth.gov | Screen | ||
| www.nttdata.ro | Screen | ||
| www.sicoob.com.br<Updated> | Screen | ||
| Spandex.com | Screen | ||
| midamea.com | Screen | ||
| equinocioplay.com.br | Screen | ||
| www.cipl.org.in | Screen | ||
| www.mangimifusco.it | Screen | ||
| www.cloudeurope.it | Screen | ||
| coca-cola.com - Myanmar office | Screen | ||
| daniellegroup.com | Screen | ||
| www.harrisranchbeef.com | Screen | ||
| multi-wing.com | Screen | ||
| bitzsoftwares.com.br | Screen | ||
| www.sicoob.com.br | Screen | ||
| www.gbricambi.it [UPDATE] | Screen | ||
| www.invisio.com | Screen | ||
| <www.invisio.com> | Screen | ||
| www.clevo.com.tw<Disclose> | Screen | ||
| www.gbricambi.it | Screen | ||
| www.liderit.es | Screen | ||
| www.racalacoustics.com [UPDATE] | Screen | ||
| liderit.es&cis21.com | Screen | ||
| www.domainatcleveland.com | Screen | ||
| parlorenzo.com | Screen | ||
| www.racalacoustics.com | Screen | ||
| www.clevo.com.tw<UPDATED> | Screen | ||
| www.ham.org.br | Screen | ||
| www.novabitsrl.it | Screen | ||
| smicusa.com | Screen | ||
| www.ugrocapital.com | Screen | ||
| www.crezit.com | Screen | ||
| www.ykp.com.br | Screen | ||
| www.al-shefafarm.ro(SOLD) | Screen | ||
| www.headwaterco.com | Screen | ||
| www.shootinghouse.com.br | Screen | ||
| www.merchant.id | Screen | ||
| www.spmundi.com.br | Screen | ||
| www.siea.sk | Screen | ||
| www.dvttechnologyltd.com | Screen | ||
| www.rekamy.com | Screen | ||
| www.go4kora.tv | Screen | ||
| www.scadea.com | Screen | ||
| www.computan.com | Screen | ||
| www.kovra.com.my | Screen | ||
| www.lapastina.com | Screen | ||
| www.industrialdealimentos.com | Screen | ||
| www.wisd.net | Screen | ||
| www.pgesco.com | Screen | ||
| www.avantit.no | Screen | ||
| www.constelacion.com.sv | Screen | ||
| www.agenciahost.com | Screen | ||
| www.aretusamilano.it | Screen | ||
| www.betteraccountingsolutions.com | Screen | ||
| www.hcisystems.net | Screen | ||
| www.nrshealthcare.com | Screen | ||
| www.farmaciaflorio.com | Screen | ||
| www.skywaycoach.ca | Screen | ||
| www.cyncsolutions.com | Screen | ||
| www.robesoncoso.org | Screen | ||
| www.eebpsa.com.co | Screen | ||
| www.grupocuevas.es | Screen | ||
| www.fabricainfo.com | Screen | ||
| nepa.gov.af&dfr.gov.af | Screen | ||
| www.harmanrealtors.com | Screen | ||
| www.europeanprof.es | Screen | ||
| www.designintoto.com.au | Screen | ||
| www.precisiontimesystems.com | Screen | ||
| www.jutebag.co.uk | Screen | ||
| www.polaris.es | Screen | ||
| www.extraco.ae | Screen | ||
| www.thaayakam.co.uk | Screen | ||
| www.kamojou.co.za | Screen | ||
| www.portosaofrancisco.com.br | Screen | ||
| www.lalengineering.com | Screen | ||
| iseta.fr | Screen | ||
| www.confins.com.br | Screen | ||
| www.eucatex.com.br | Screen | ||
| www.rockymountainsales.com | Screen | ||
| www.neodesha.org | Screen | ||
| www.oriux.com | Screen | ||
| www.chuoss.co.jp | Screen | ||
| www.houstonwastesolutions.com | Screen | ||
| www.mataderodegijon.es | Screen | ||
| www.brittanyhorne.com | Screen | ||
| www.throttleup.io | Screen | ||
| www.acslabtest.com | Screen | ||
| www.christies.com<SOLD> | Screen | ||
| www.psgbdvor.rs | Screen | ||
| www.bjurholm.se | Screen | ||
| SIAED.it | Screen | ||
| Frontier.com | Screen | ||
| www.clevo.com.tw | Screen | ||
| www.eastshoresound.com | Screen | ||
| Frontier <Frontier.com> | Screen | ||
| Christies Auction House - christies.com<Auction> | Screen | ||
| Bjurholms kommun<www.bjurholm.se> | Screen | ||
| PSG BANATSKI DVOR D.O.O. NOVI SAD (SERBIA) | Screen | ||
| American Clinical Solutions(acslabtest.com)auctioning | Screen | ||
| Christies Auction House - christies.com | Screen | ||
| SIAED.it - HOSTER/DEV FOR ITALY BIGGEST BANKS | Screen | ||
| iseta.fr (institut des Sciences de l'Environnement et des Territoires d'Annecy) | Screen | ||
| ThrottleUp <throttleup.io> | Screen | ||
| Brittany Horne <brittanyhorne.com> | Screen | ||
| Matadero de Gijón - Biogas energy plant - mataderodegijon.es | Screen | ||
| American Clinical Solutions(acslabtest.com) | Screen | ||
| ORIUX: Experts in Mobility <www.oriux.com> | Screen | ||
| Houston Waste Solutions <www.houstonwastesolutions.com> | Screen | ||
| OKUANT - okuant.com | Screen | ||
| East Shore Sound | Screen | ||
| Chuo System Service Co.,Ltd <chuoss.co.jp> | Screen | ||
| Rocky Mountain Sales <www.rockymountainsales.com> | Screen | ||
| City of Neodesha<neodesha.org> | Screen | ||
| 500gb/www.confins.com.br/10kk/BR/Come to chat or we will attack you again. | Screen | ||
| eucatex.com.br | Screen | ||
| LPDB KUMKM LPDB.ID/LPDB.GO.ID | Screen | ||
| Administração do Porto de São Francisco do Sul (APSFS) | Screen | ||
| Kamo Jou Trading <kamojou.co.za> | Screen | ||
| lalengineering<www.lalengineering.com> | Screen | ||
| Thaayakam LTD <thaayakam.co.uk> | Screen | ||
| NRS Healthcare <www.nrshealthcare.com> | Screen | ||
| The Islamic Emirat of Afghanistan National Environmental Protection Agency <nepa.gov.af/df | |||
| Universidad Nacional Autónoma de México <www.unam.mx> | Screen | ||
| extraco.ae | Screen | ||
| Mellitah Oil & Gas / Enigas Ly (Eni Electricity, Oil & Gas) | Screen | ||
| polaris-SOLUCIONES TECNOLÓGICAS PARA EMPRESAS -- polaris.es | Screen | ||
| Precision Time Systems <www.precisiontimesystems.com> | Screen | ||
| Jutebag <www.jutebag.co.uk> | Screen | ||
| Design Intoto <www.designintoto.com.au> | Screen | ||
| CORIENT <rhbco.com> | Screen | ||
| EUROPEANPROF - Expertos en Seguridad y Altura - <europeanprof.es> | Screen | ||
| [Published]Constelacion Savings and Credit Society<www.constelacion.com.sv> | Screen | ||
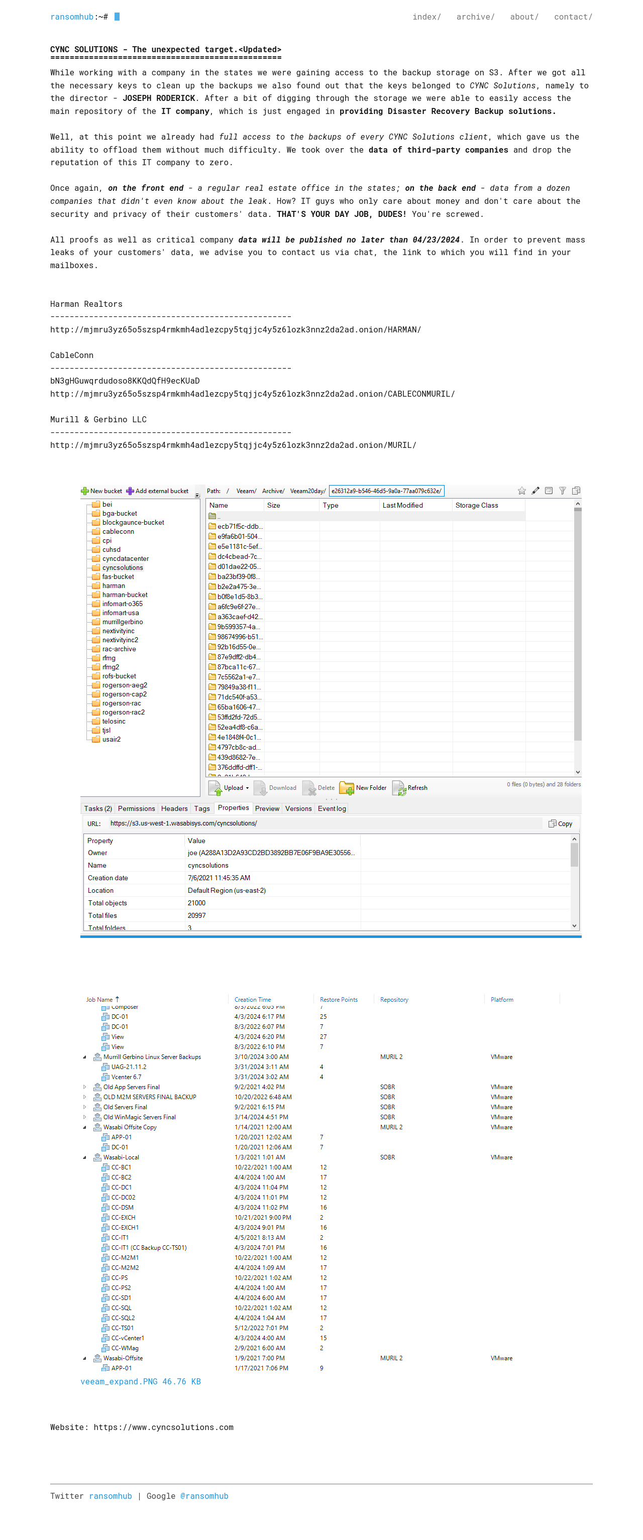
| CYNC SOLUTIONS - The unexpected target.<Updated> | Screen | ||
| HARMAN - CYNC SOLUTIONS client | Screen | ||
| CYNC SOLUTIONS - The unexpected target. | Screen | ||
| Mercatino S.r.l. https://www.mercatinousato.com/ | Screen | ||
| FábricaInfo <fabricainfo.com> | Screen | ||
| Mercatino https://www.mercatinousato.com/ | Screen | ||
| Empresa de energía del Bajo Putumayo <eebpsa.com.co> | Screen | ||
| Grupo Cuevas<grupocuevas.es> | Screen | ||
| Change HealthCare - OPTUM Group - United HealthCare Group - FOR SALE | Screen | ||
| Grupo Cuevas | Screen | ||
| [UPDATE] Robeson County Sheriff's Office <www.robesoncoso.org> | Screen | ||
| Change HealthCare - OPTUM Group - United HealthCare Group<Updated> | Screen | ||
| Robeson County Sheriff's Office <www.robesoncoso.org> | Screen | ||
| Baca County Feedyard, Inc | Screen | ||
| Skyway Coach Lines and Shuttle Services -- skywaycoach.ca | Screen | ||
| PHARMACY ETTORE FLORIO SNC - Online Pharmacy Italy <www.farmaciaflorio.com> | Screen | ||
| Change HealthCare - OPTUM Group - United HealthCare Group | Screen | ||
| Carrozzeria Aretusa srl <aretusamilano.it> | Screen | ||
| HCI Systems, Inc. <www.hcisystems.net> | Screen | ||
| Better Accounting Solutions <www.betteraccountingsolutions.com> | Screen | ||
| Agencia Host <agenciahost.com> | Screen | ||
| Constelacion Savings and Credit Society<www.constelacion.com.sv> | Screen | ||
| Constelacion Savings and Credit Society | Screen | ||
| Avant IT Norway<www.avantit.no> | Screen | ||
| Avant IT Norway | Screen | ||
| Woodsboro ISD<www.wisd.net> | Screen | ||
| Power Generation Engineering and Services Company (PGESCo) - pgesco.com | Screen | ||
| Industrial de Alimentos EYL SA | Screen | ||
| La Pastina <www.lapastina.com> | Screen | ||
| SBM & Co <www.sbmandco.com> | Screen | ||
| McKim & Creed <www.mckimcreed.com> | Screen | ||
| SBM & Co<www.sbmandco.com> | Screen | ||
| Kovra <www.kovra.com.my> | Screen | ||
| Computan <www.computan.com> | Screen | ||
| Scadea Solutions <scadea.com> | Screen | ||
| DVT <dvttechnologyltd.com> | Screen | ||
| Rekamy <www.rekamy.com> | Screen | ||
| Go4kora <go4kora.tv> | Screen | ||
| SIEA <siea.sk> | Screen | ||
| Hozzify <www.hozzify.co> | Screen | ||
| Merchant ID <merchant.id> | Screen | ||
| SP Mundi <www.spmundi.com.br> | Screen | ||
| AL SHEFA FARM<www.al-shefafarm.ro>(SOLD) | Screen | ||
| Shooting House <www.shootinghouse.com.br> | Screen | ||
| Benthanh Group<benthanhgroup.com> | Screen | ||
| Benthanh Group | Screen | ||
| AL SHEFA FARM<www.al-shefafarm.ro> | Screen | ||
| Headwater Companies LLC<www.headwaterco.com> | Screen | ||
| AL SHEFA FARM<https://al-shefafarm.ro> | Screen | ||
| AL SHEFA FARM | Screen | ||
| YKP LTDA<www.ykp.com.br > | Screen |